Développement du site web ADA avec le framework Laravel (PHP). Les internautes consultent les agences, l'offre de location par genre/catégorie, et les clients connectés peuvent réserver un véhicule et consulter leurs contrats. Base de données MySQL centralisée (migrée depuis SQL Server, nommage Eloquent).

Binôme
19 décembre 2025
SCRUM / Agile
GitHub / Trello

Captures d'écran

Environnement technique

Architecture

Framework Laravel (MVC) avec ORM Eloquent. Frontend Bootstrap. Backoffice C# (Phase 1) ↔ MySQL ↔ Site Laravel ↔ Navigateur.

Base de données

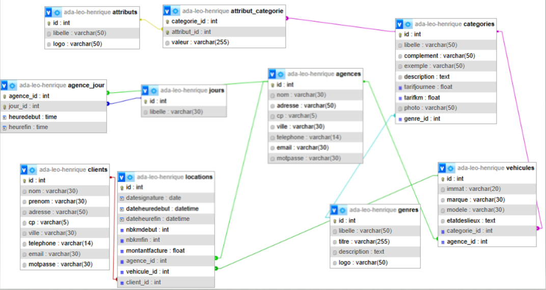
BDD SQL Server migrée vers MySQL avec nommage Eloquent. Tables : agences, véhicules, catégories, genres, clients, contrats, attributs.

Technologies

Laravel PHP Eloquent ORM MySQL Bootstrap Blade GitHub

Fonctionnalités (User Stories)

US Fonctionnalité Description
1 Infos agence Sélection d'une agence → adresse, téléphone, email, horaires, véhicules (marque, modèle, photo catégorie)
2 Offre de location Sélection genre → catégorie → infos complètes + photo + attributs (logo, libellé, valeur)
3 Création de compte Inscription d'un nouveau client
4 Connexion / Déconnexion Authentification client, menu adaptatif (connecté / non connecté)
5 Réservation Saisie dates + agence → véhicules disponibles (non réservés) → enregistrement réservation
6 Mes contrats Liste des contrats (passés/en cours) → détail : dates, km, montant, agence, véhicule

Compétences mobilisées

Gérer le patrimoine informatique Développer la présence en ligne Travailler en mode projet Mettre à disposition un service Développement professionnel

Détail du travail réalisé

Le site a été développé avec le framework Laravel (PHP). La base de données SQL Server de la Phase 1 a été migrée vers MySQL avec un nommage conforme aux conventions Eloquent.

Étapes clés :

  • Migration de la base SQL Server vers MySQL : renommage des tables et colonnes selon les conventions Laravel
  • Création des modèles Eloquent avec les relations (hasMany, belongsTo, belongsToMany)
  • Développement des contrôleurs et des vues Blade pour chaque fonctionnalité
  • Système d'authentification client avec Laravel Auth et middleware
  • Page de réservation avec filtrage des véhicules disponibles en temps réel
  • Intégration de Bootstrap pour le design responsive